
|
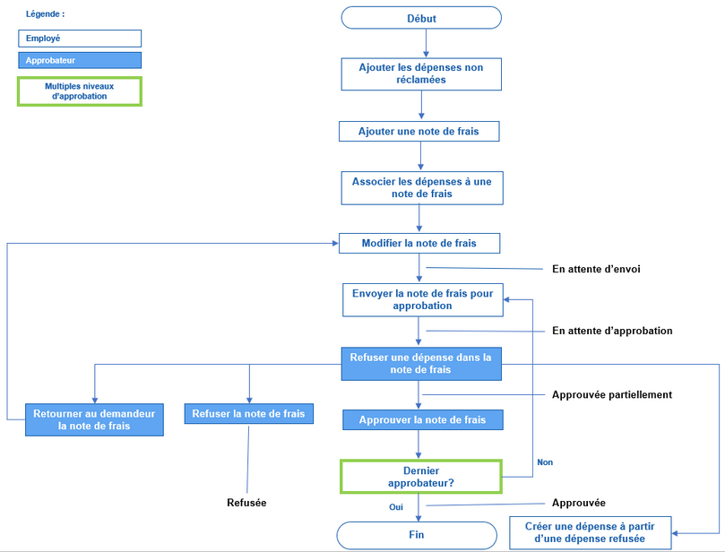
Note : Selon les processus en vigueur dans votre entreprise, il est possible qu'un workflow d'autorisation spéciale soit en vigueur, par exemple pour que toutes les dépenses dépassant 100 € soient validées par le supérieur hiérarchique de l'employé qui a soumis la dépense.
La configuration du workflow d'autorisation spéciale est optionnelle.
|
Dans l'exemple ci-dessous, le workflow d'autorisation spéciale est démarré lorsque le montant toutes taxes incluses (TTC) est supérieur à 100 €. Selon le processus en vigueur dans votre entreprise, ce workflow peut être démarré si d'autres conditions sont remplies.
|