Please enable JavaScript to view this site.

SIGMA-RH

Barre de menus : Relations sociales

Menu : Élection > Purge des élections

Une fois que le processus électoral est terminé, vous pouvez effectuer la purge des données d'élections afin de respecter les exigences RGPD (Règlement général sur la protection des données).

La purge des données applique aux données suivantes et elle s'assure que toutes ces données sont supprimées :

les données sur les électeurs;

les données se rapportant aux comités et aux membres de ces comités.

Attention

Attention : Vous ne pouvez pas effectuer la purge si une élection a le statut système Verrouillée ou un statut personnalisé correspondant au statut système Verrouillée. Vous pouvez uniquement effectuer une purge des données si toutes les élections paramétrées ont le statut Annulée ou Terminée.

Une fois que la purge est terminée, la production d'une liste électorale n'est plus possible.

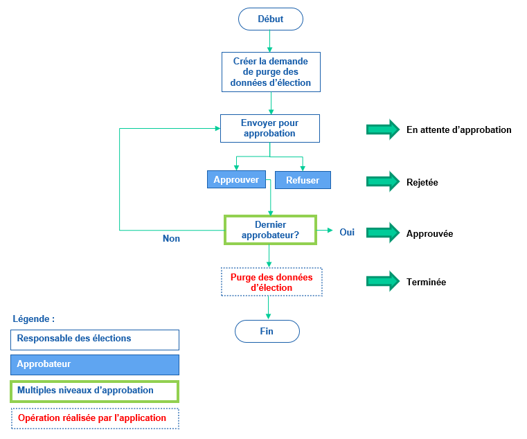
Afin d'effectuer la purge, une demande doit être ajoutée. Cette demande peut ensuite être approuvée ou refusée par un workflow selon les processus en vigueur dans votre entreprise.

Lorsque la demande de purge est approuvée, le système renseigne la date d'approbation dans la demande et calcule la date à laquelle la purge sera effectuée en fonction du délai d'exécution de la purge saisi dans la demande. La purge est effectuée durant la nuit à la date figurant dans le champ La purge sera effectuée le qui figure dans la demande. Lorsque le système a effectué la purge, la demande prend le statut Terminée.

Au besoin, des notifications peuvent être configurées (soit dans le workflow, soit par déclencheurs/actions) pour aviser les personnes appropriées de ces changements.

Voir aussi...

Processus de gestion des élections

Gérer les élections

Déplacer les comités

Utiliser l'outil de fiabilisation des électeurs

Produire une liste électorale

Configurer les élections