Please enable JavaScript to view this site.

SIGMA-RH

Barre de menus : Relations sociales

Menu : Élections > Déplacement de comité

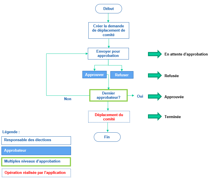
Pendant le processus électoral, vous pouvez ajouter une demande d'autorisation pour déplacer un comité dans la structure de comités applicable pour les élections.

Cette demande peut ensuite être approuvée ou refusée par un workflow selon les processus en vigueur dans votre entreprise.

Une fois que la demande de déplacement est approuvée, le système effectue le déplacement de comité. Il peut y avoir un délai de quelques minutes entre le moment où la demande de déplacement est approuvée et le moment où le système effectue le déplacement de comité. Lorsque le système a effectué le déplacement, la demande de déplacement de comité prend le statut Terminée.

Au besoin, des notifications peuvent être configurées (soit dans le workflow, soit par déclencheurs/actions) pour aviser les personnes appropriées de ces changements.

Attention

Attention : Vous ne pouvez pas déplacer des comités si des élections ont le statut système Verrouillée ou un statut personnalisé correspondant au statut système Verrouillée.

Voir aussi...

Rechercher un dossier d'électeur