|
Gérer les demandes de mobilité pour les électeurs |
Déroulement Précédent Page d'accueil Suivant Plus |
Barre de menus : Relations sociales |
Menu : Élections > Fiabilisation des électeurs |
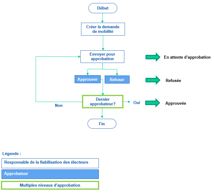
Pendant l'utilisation de l'outil de fiabilisation des électeurs, vous pouvez ajouter une demande de mobilité si la structure de comités présente le dossier d'un électeur doit être modifiée et que cette modification doit être approuvée avant d'être effectivement faite dans le dossier de l'électeur.
Cette demande peut ensuite être approuvée ou refusée par un workflow selon les processus en vigueur dans votre entreprise.
Au besoin, des notifications peuvent être configurées (soit dans le workflow, soit par déclencheurs/actions) pour aviser les personnes appropriées de ces changements.
Voir aussi...