Navigation: Relations sociales (comités / centre de services partagés) > Comités > Gérer les demandes de formation des comités
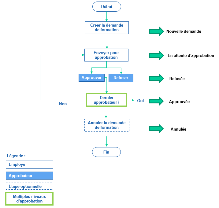
Processus de gestion des demandes de formation des comités
Voir aussi...
Ajouter une demande de formation pour un comité
Approuver une demande de formation pour un comité
Refuser une demande de formation pour un comité
Annuler une demande de formation de comité
Supprimer une demande de formation pour un comité