|
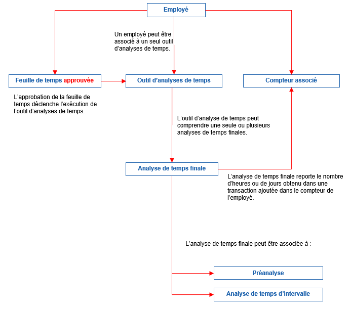
Schéma des informations nécessaires aux analyses de temps |
Déroulement Précédent Page d'accueil Suivant Plus |
Voir aussi...
Configurer les outils d'analyses de temps
Associer un outil d'analyses de temps à un employé
Configurer les analyses de temps finales
Configurer les analyses de temps d'intervalle