Navigation: Absences et demandes de congé > Gérer les demandes de congé
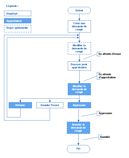
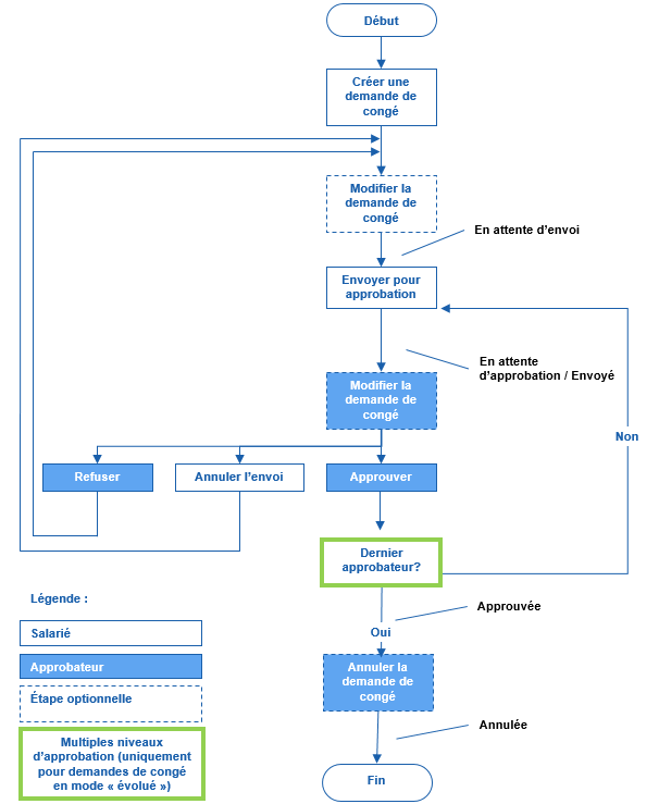
Processus de saisie et d'approbation des demandes de congé
Voir aussi...
Ajouter une demande de congé (mode « évolué »)
Modifier une demande de congé (mode « évolué »)
Supprimer une demande de congé (mode « évolué »)
Approuver une demande de congé (mode « évolué »)
Refuser une demande de congé (mode « évolué »)
Annuler une demande de congé (mode « évolué »)